Consulting, Development, Localization, Web Design, Outsourcing BET2 Software - Consulting, Development, Localization, Web Design, Outsourcing

The identification of the position isomers of tetra-chloro-biphenyls (tetra-CBs) through CSI-Diff-ms

With Chemical Structure Identification based on Differential Mass Spectra (CSI-Diff-ms v1.2 or above) the position isomers of aromatic compounds can be unambiguously identified, e.g.

  • 2,2',3,6'- tetra-CB - PCB 46 (1)
  • 2,2',5,5'- tetra-CB - PCB 52 (2)
  • 2,2',3,5'- tetra-CB - PCB 44 (3)
  • 2,4,4',5 - tetra-CB - PCB 74 (4)
  • 2,3',4,4'- tetra-CB - PCB 66 (5)
  • 3,3',4,4'- tetra-CB - PCB 77 (6)

GC/MS analysis of 6 of the most spread congeners of tetra-CBs (1) permits an easy identification of the isomers groups of tetra-CB using spectra databases (Table 1.). However, it can be observed that there might be a failure of the usual algorithm on the structure identification when an establishment of the position of the chloride atoms on the aromatic rings is desired.

The similarity of the mass spectra for the isomers denoted X,Y,Z,T,W and U, for the ions M+, [M-Cl]+, [M-2Cl]+, [M-3Cl]+, [M-4Cl]+ that exist in the kinetic and thermodynamic databases of the CSI-Diff-ms software, is showed in Table 2.

It can be observed that there are higher similarities between the spectra of X, Y and Z (more than 90%) or for T, W and U.

In order to identify the isomers' structures using Chemical Structure Identification based on Differential Mass Spectra (CSI-Diff-ms v1.2 or above) the following steps needs to be performed:

1. Select the ms scans for those 6 isomers from the GC/MS analysis.

Click on image in order to enlarge.

Click to enlarge

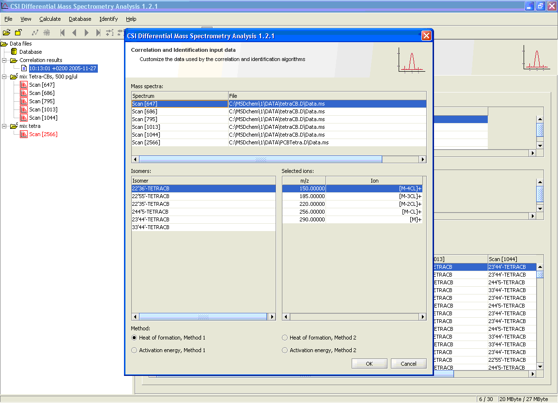
2. The input of tetra-CB position isomers by using the command Select Ion Database Record of CSI-Diff-ms. In this way the thermodynamic and kinetic data of principal ions and fragmentations, respectively are loaded automatically.

Click on image in order to enlarge.

Click to enlarge

3. The selection of thermodynamic and kinetic data set by choosing the desired/proper quantum chemical method.

Click on image in order to enlarge.

Click to enlarge

4. The establishment of the structure by using Calculate Probability command of CSI-Diff-ms.

Click on image in order to enlarge.

Click to enlarge


The obtained results show that the identification probability is 92% and that:

  • Isomer X is 22'36'- tetra-CB
  • Isomer Y is 22'55'- tetra-CB
  • Isomer Z is 22'35'- tetra-CB
  • Isomer T is 244'5 - tetra-CB
  • Isomer W is 23'44'- tetra-CB
  • Isomer U is 33'44'- tetra-CB

The results obtained by CSI-Diff-ms for the correct structural assignment of the 6 investigated PCB isomers are in total agreement with the results obtained by GC/MS analysis with individual standards [1].

In Table 3 the correct results are presented in green color. It can be observed that there is a significant probability difference between the correct result and the next ones. The correctness and the efficiency of the entire algorithm and the CSI-Diff-ms software is highlighted also by the probabilities with values >80%, where the inversions towards the correct order are done between the spectra with similarity >90%. Even in the situations with probability <92% there are 3-4 correct identifications.

[1] Courtesy of Dr. Adrian Covaci, Toxicological Center, University of Antwerp